JookDB is a database development tool that allows you to simultaneously connect to MySQL, MariaDB, Oracle, PostgreSQL, DB2, SQLite, MongoDB, Redis, DM, OceanBase, TiDB, Kingbase and SQLServer databases from a single application. You can quickly and easily build, manage and maintain your databases.
Data Transfer, Data Synchronization and Structure Synchronization help you migrate your data easier and faster for less overhead. Deliver detailed, step-by-step guidelines for transferring data across various DBMS.Screenshots
Use Import Wizard to transfer data into a database from diverse formats after setting up a data source connection. Export data from tables/collections, views, or query results to formats such as Excel, TXT, CSV and more. Add, modify, and delete records with our built-in editors, you can facilitate your edits in the classic spreadsheet-like Grid View. JookDB gives you the tools you need to manage your data efficiently and ensure a smooth process.
Generate a database dictionary, you can easily export the database table structure to Excel.Screenshots
Intuitive and well-designed GUI simplifies your database administration and development
Insert, edit, delete or copy/paste a data entry into our spreadsheet-like data editor
Transfer and sync data between databases/schemas with a detailed analytical process
Can easily generate database structure scripts and execute scripts
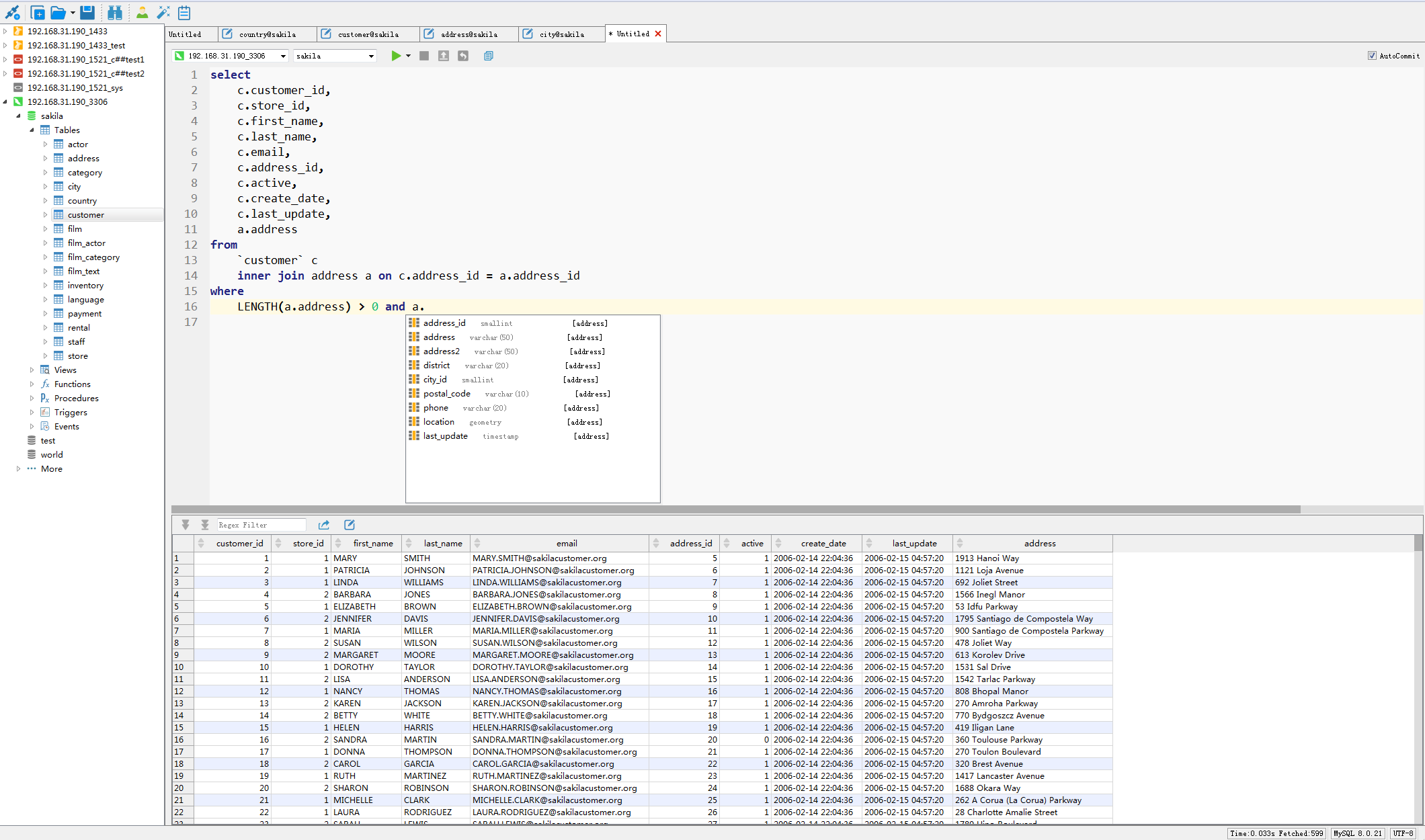
Construct SQL statements/queries in the SQL/Query Editor by picking the suggestions from the drop-down list
Cross-platform licensing is now available. Whether you’re operating on Windows, macOS, or Linux
Set dark theme to protect your eyes from the traditionally blinding whiteness of computer